Mantis Bug Tracker


Soru Detaylarını Görüntüle Cevaplara Git ] Yazdır ]
Soru NumarasıProjeKategoriDurumu GörüntüleSoruluş ZamanıSon Güncelleme
0000355E-FATURAe-Fatura GİB Portal YöntemiHerkese Açık2013-12-18 08:442021-02-06 17:03
BildirenAYSE DEMIROGLU 
DurumcevaplanmışÇözümcevaplandı 
Konu0000355: Kart Tanımlama
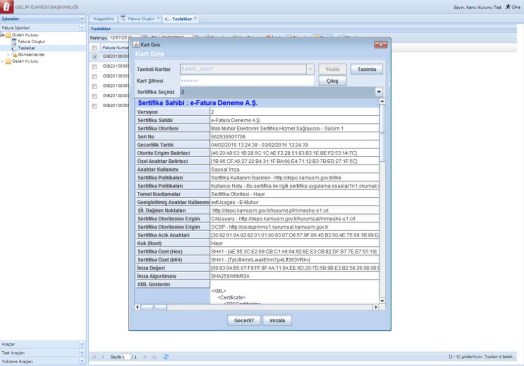
SoruPortale bir fatura yükledim fakat ekteki ekranla karşılaşıyorum. Ne yapmalıyım?

Ayrıca yanlış/birden fazla kez tanımladığım tanımlı kartları nasıl silebilirim?
Etiketlerfatura, giriş, kart, kart giriş, kart tanımlama ekranı, onaylayamama, Portal, yükle
ÖNEMLİ UYARI
Eklenen Dosyalarpng file icon 17.png [^] (53,740 Bayt) 2013-12-18 08:44


png file icon 18.png [^] (35,271 Bayt) 2013-12-18 08:46


png file icon 19.png [^] (56,435 Bayt) 2013-12-18 08:47


png file icon 20.png [^] (240,272 Bayt) 2013-12-18 08:48


png file icon 21.png [^] (493,278 Bayt) 2013-12-18 08:48


png file icon 22.png [^] (347,420 Bayt) 2013-12-18 08:48


png file icon tanımlı kart silme .PNG [^] (27,989 Bayt) 2014-10-10 11:30

- İlişkiler

-  Cevap
(0000286)
zzTUGBA KASIKCI
2013-12-18 08:49
güncelleme tarihi: 2016-01-25 10:10

Merhaba,

Resimdeki ekranı görüyorsanız kart tanımlaması yapmanız gerekmektedir. Kart tanımı bir kereye mahsus olarak yapıldıktan sonra bir daha aynı kart için tanımlama yapılmasına gerek kalmayacaktır. Yeni kart tanımlamak için bu ekranda yer alan Tanımla düğmesine tıklanır ve Kart Tanımlama ekranı açılır. Bu ekrandan kütüphane dosyasını bulmak için Seç düğmesine tıklanır.
- Tübitak KamuSM'den edinilen mali mühür ya da e-imza kullanılıyorsa açılan pencereden “akisp11.dll” (genellikle C:\Windows\system32 dizininde bulunmaktadır) dosyası seçilir.
- Farklı bir kurumdan edinilen e-imza kullanılıyorsa doğru kütüphane dosyasının seçilmesi gerekmektedir. İlgili dosyanın hangisi olduğunu e-imza sağlayıcınızla görüşerek öğrenebilirsiniz.
Kart dosyası Kütüphane Dosyası alanına aktarıldıktan sonra Kart Tanımlama ekranının Kart Adı alanına bir isim atanır. Kart ismi olarak 6 karakteri geçmeyen ve Türkçe karakter ve boşluk içermeyen bir isim giriniz. Ekle düğmesine tıklanarak işlem tamamlanır.

Sertifika şifresi (mali mührünüzün şifresidir) doğru biçimde girildiğinde sertifika bilgileri Kart Giriş ekranına yüklenecektir. Sertifika bilgileri yüklendikten sonra imzala düğmesine tıklanır. İmzala düğmesine tıkladıktan sonra onaylanacak olan faturaların XML görünümünü barındıran ekran açılacaktır. Bu ekranın altında yer alan Onayla düğmesi tıklanır ve faturanın onaylandığına dair ekran görüntüsü gelene kadar beklenir.

Sonraki adımlar için 397 veya 399 numaralı soruların cevaplarına bakınız.


GİB-Portalinde Kart Giriş ekranında fazladan tanımlanmış olanlar silinebilmektedir. Bunun için D:\Users\KULLANICI_ADINIZ\cssign.properties dosyasında değişiklik yapmanız gerekmektedir. Daha sonra sorun yaşanmaması için bu değişiklik dikkatlice yapılmalıdır. "cssign.properties" dosyasındaki "smart.cards" kısmındaki tanımlar çift olarak devam eder. "tanımlı kart silme " isimli ekli resme bakabilirsiniz. Örneğin;
<entry key="smart.cards">
AKIS_UBUNTU,/usr/lib/libakisp11.so,
MaliMuhurDenemePFX,/home/projects/efatura/Mali_muhur_deneme_sertifika/faturadeneme@mmshs.gov.tr.pfx,
PFX,/home/projects/efatura/aydinticaret2@gib.org.tr.pfx,
denemepfx08,/home/projects/efatura/Mali_muhur_deneme_sertifika/591547-testkurum08@test.com.tr.pfx
</entry>

için
- AKIS_UBUNTU silinecekse "kırmızı" renkli olan kısım
- MaliMuhurDenemePFX silinecekse "sarı" renkli olan kısım
- PFX silinecekse "mor" renkli olan kısım
- denemepfx08 silinecekse "mavi" renkli olan kısım

silinmeli, virgüllere dikkat edilmelidir.


Bu forum sitesinde yazılanlar özelge niteliği taşımamakta olup sadece mükelleflerimize yardımcı olma amaçlıdır.

İyi günler.



Powered by Mantis Bugtracker